小程序APP多账号(UnionID冲突)合并
最近在做小程序重构,碰到了一个贼头疼的历史遗留问题:一个微信用户,数据库里居然查出好几个账号。
起因是早期业务口子开得太多,用户之前可能用 A 手机号登过,后来换了 B 手机号又授权登录了一次。现在搞用户资产统一,积分、会员权益要打通,一查 UnionID,好家伙,对不上号了。
没办法,只能在用户登录的必经之路上,加一道账号合并的卡点。今天就结合下面这张时序图,聊聊这套逻辑是怎么跑通的。

1. 正常登录触发,顺藤摸瓜找 UnionID
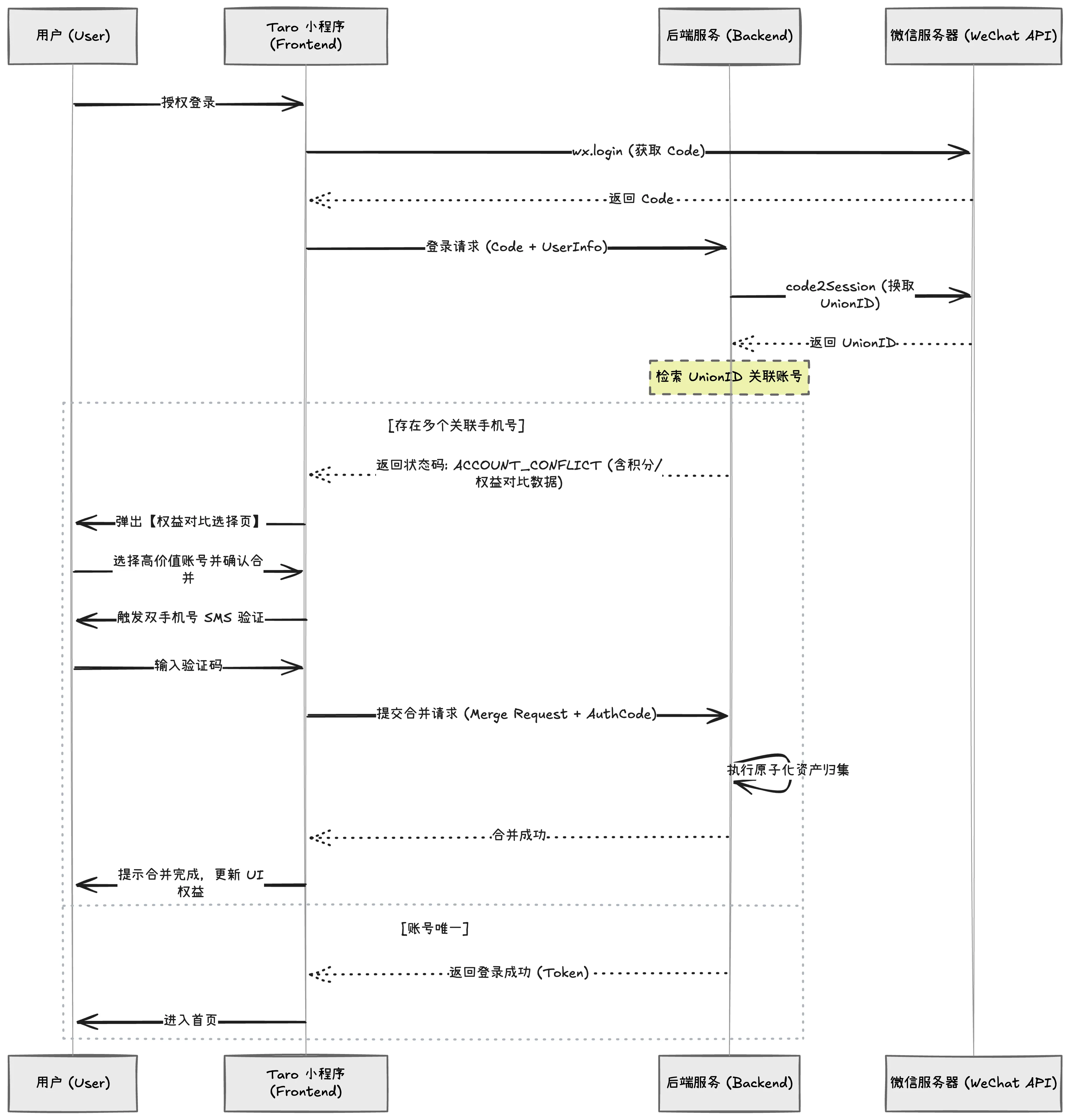
不管怎样,流程的起点都是用户点击“授权登录”。
我们前端用的是 Taro,老规矩,先调 wx.login 拿到微信的 code,然后连带用户的一些基本信息打包扔给后端。
后端拿到 code 后,去微信服务器走 code2Session 换取数据,这步最重要的目标只有一个:拿到代表微信用户唯一身份的 UnionID。
2. 命运的分岔路口:查号拦截
拿到 UnionID 之后,后端去数据库里检索关联账号,这时候业务逻辑就开始分岔了:
- 情况 A(皆大欢喜):数据库里干净清爽,这个
UnionID只对应一个手机号(账号唯一)。那没啥好说的,后端直接下发Token(返回登录成功),前端拿到后让用户直接进入首页。 - 情况 B(历史包袱):存在多个关联手机号。这时候绝对不能直接让用户登录。
为了解决情况 B,后端需要给前端返回一个特殊的业务状态码,比如 ACCOUNT_CONFLICT(账号冲突),并且把这几个账号的“家底”(积分、权益对比数据)一起扔给前端。
3. 把选择权交给用户:权益对比与合并
前端只要一收到 ACCOUNT_CONFLICT 这个状态码,就立马弹出一个【权益对比选择页】。
在这个页面上,用户能直观看到自己过去的几个“分身”。比如:
- 账号一(138xxxx):5000 积分,level3
- 账号二(139xxxx):20 积分,level1
傻子都知道要保账号一。所以用户在这个页面上,需要选择一个高价值账号并确认合并。
4. 安全第一:双重短信验证
牵扯到资产转移,防人之心不可无。万一别人拿你的旧手机号恶意合并不就完了? 所以在用户点击确认合并后,前端必须触发一步 SMS 双手机号验证流程。证明“这几个号确实都是我本人的”。
用户老老实实输入验证码后,前端终于把【合并请求 (Merge Request) + 验证码 (AuthCode)】一起提交给后端。
5. 后端的极限微操:执行原子化资产归集
这步是后端最核心的操作,也就是图里写的:“执行原子化资产归集”。
这几个字重如千钧。通俗点说,后端在合并不是简单的数据相加,它涉及多个表的修改(积分表、订单表、卡券表等)。“原子化”的意思是:要么全部合并成功,要么全部回滚失败。 绝对不能出现“小号的积分扣了,大号却没加上”这种资损事故。
后端一顿事务操作猛如虎,合并成功后,告诉前端“合并成功”。
6. 功德圆满,进入首页
前端收到合并完成的通知,给用户弹个提示“合并完成,更新 UI 权益”,此时账号已经唯一,后端下发新状态的 Token。
最后,用户带着他满满当当的资产,顺利进入小程序首页。